Beta — Now available for macOS & Windows

Visual AI pipelines,
beautifully connected.

Drag, connect, and run. Noede lets you build creative AI workflows on an infinite canvas — chaining image generation, video, upscaling, and more from one desktop app.

Download for macOS Windows — Coming Soon

Free. macOS (Apple Silicon & Intel). Windows coming soon.

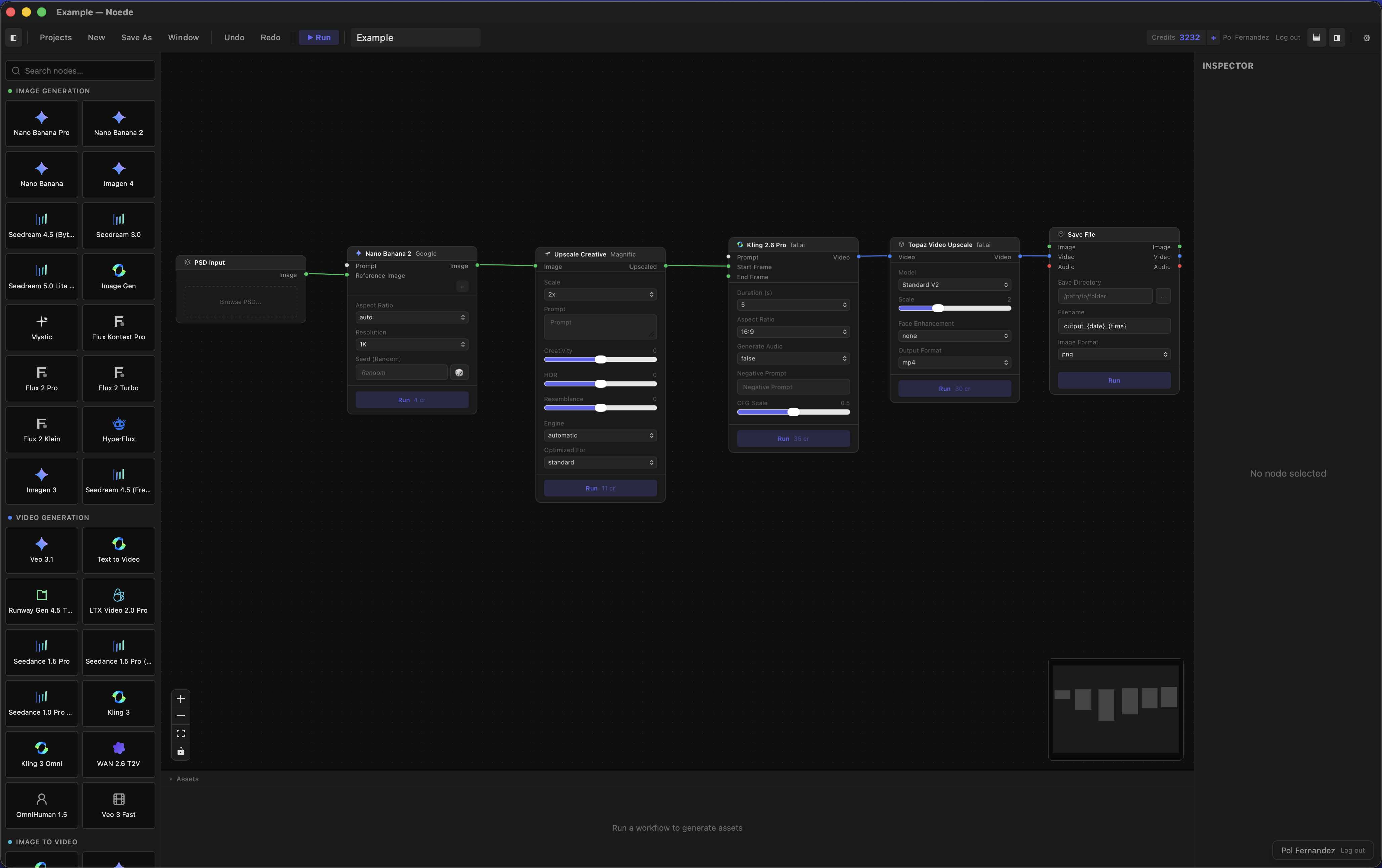
Noede — Visual AI pipeline editor showing a workflow with image generation, upscaling, video creation, and file saving nodes connected on an infinite canvas.

Everything you need to create with AI

One app. Infinite canvas. Connect models from Google, Kling, Magnific, and more into visual workflows.

Node-Based Canvas

Drag nodes onto an infinite canvas, connect them visually, and watch your AI pipeline come to life. No code required.

90+ AI Nodes

From text-to-image and video generation to upscaling, lip sync, and audio creation — everything in one workspace.

Multi-Provider

Connect to Google AI, Kling, Magnific, Freepik, BytePlus, and fal.ai. Use your own API keys or platform credits.

Chain Everything

Generate an image, upscale it 4x, turn it into video, add lip sync — all in a single connected workflow.

Native Desktop App

Built with Tauri for blazing-fast performance. Native file dialogs, local saves, and auto-updates. Not a slow web app.

Undo Everything

Full undo/redo history for every action. Auto-save keeps your work safe. Never lose a creative idea again.


Three steps to your first AI pipeline

1

Drop nodes

Pick from 90+ AI nodes in the sidebar. Drag them onto the canvas. Each node is a single AI operation.

2

Connect & configure

Wire outputs to inputs by dragging between ports. Adjust parameters in the inspector — prompts, styles, resolution.

3

Run the pipeline

Hit Cmd+Enter. Noede executes your workflow in the right order, shows progress, and delivers results directly on canvas.


9 categories. 90+ AI models.

Every node connects seamlessly. Mix and match providers to build the perfect pipeline.

Image Generation

Imagen 4, Seedream, Flux

Video Generation

Veo 3.1, Kling, RunwayGen

Image to Video

LTX, Hailuo, Pixverse

Upscaling

Magnific, Topaz, ESRGAN

Text / LLM

Gemini Flash

Video Effects

Lip Sync, Try-On, FX

Image Editing

Remove BG, Relight, Crop

Audio

Music, SFX, Voiceover

Utility

Input, Preview, Save

Powered by the best AI models

Bring your own API keys or use platform credits. One app, all providers.

G
Google AI
K
Kling
M
Magnific
F
Freepik
B
BytePlus
fal
fal.ai

Start building AI pipelines today.

Free to use. Your API keys, your canvas.